立即注册找回密码

QQ登录

只需一步,快速开始

微信登录

微信扫一扫,快速登录

搜索
小桔灯网 门户 资讯中心 政策解读 查看内容

测序行业“单一来源采购”花式理由鉴赏

2024-3-6 15:49| 编辑: 沙糖桔| 查看: 2381| 评论: 0|来源: 基因江湖 | 作者:观镜

摘要: 理解利益冲突,理解协调和解决机制,是理解政策的基础。


复旦大学经济学院副教授兰小欢写的《置身事内:中国政府与经济发展》,里面有段话很契合今天的主题,摘抄如下,建议读完全文,反过头再来看看,会有不一样的理解。

“公众所接触的信息和看到的现象,大都已经是博弈后的结果,而缺少社会阅历的学生容易把博弈结果错当成博弈过程。其实即使在今天,中央重大政策出台的背后,也要经过很多轮的征求意见、协商、 修改,否则很难落地。成功的政策背后是成功的协商和妥协,而不是机械的命令与执行,所以理解利益冲突,理解协调和解决机制,是理解政策的基础。”


本文目录 
(老炮们请直接拖到第4部分)
1. 政府采购的几种方式
2. 单一来源采购的适用场景
3. 单一来源采购的基本流程
4. 测序领域的单一来源采购理由鉴赏
5. 单一来源采购的异议

 
01
政府采购的几种方式
 

基因测序的客户群体,医院、科研院校、政府检测单位等,机构属性决定了其采购方式。采购人全部或部分使用财政性资金进行采购的,属于政府采购的管理范围。对于政府采购,国家有一系列明文规定。
 
政府采购最直接、最根本的法律依据,即2002年制定的《政府采购法》,并于2014年进行修正。根据《政府采购法》第二十六条规定,政府采购采用以下方式:

(一)公开招标;
(二)邀请招标;
(三)竞争性谈判;
(四)单一来源采购;
(五)询价;
(六)国务院政府采购监督管理部门认定的其他采购方式。
 
上述第六条为政府采购方式预留了空间。根据社会发展阶段和情势所需,又有以下补充。

2014年1231日,财政部以财库〔2014214号印发《政府采购竞争性磋商采购方式管理暂行办法》,认定竞争性磋商为政府采购的第六种采购方式,发布之日起施行。


2021年1231日,财政部创设了一种新采购方式:框架协议采购,这是国务院政府采购监督管理部门认定的第七种采购方式(财政部令第110号),于2022年31日起施行。

 
综上,现存的政府采购方式有以下7种:

采购
方式
1.公开招标
是指采购人依法以招标公告的方式邀请非特定的供应商参加投标的采购方式
2.邀请招标
是指采购人依法从符合相应资格条件的供应商中随机抽取3以上供应商,并以投标邀请书的方式邀请其参加投标的采购方式。
3.竞争性谈判
是指谈判小组与符合资格条件的供应商就采购货物、工程和服务事宜进行谈判,供应商按照谈判文件的要求提交响应文件和最后报价,采购人从谈判小组提出的成交候选人中确定成交供应商的采购方式。
4.单一来源采购
指采购人从某一特定供应商处采购货物、工程和服务的采购方式。
5.询价采购
指询价小组向符合资格条件的供应商发出采购货物询价通知书,要求供应商一次报出不得更改的价格,采购人从询价小组提出的成交候选人中确定成交供应商的采购方式。
6.竞争性磋商
是指采购人、政府采购代理机构通过组建竞争性磋商小组(以下简称磋商小组)与符合条件的供应商就采购货物、工程和服务事宜进行磋商,供应商按照磋商文件的要求提交响应文件和报价,采购人从磋商小组评审后提出的候选供应商名单中确定成交供应商的采购方式。
7.框架协议采购
指集中采购机构或者主管预算单位对技术、服务等标准明确、统一,需要多次重复采购的货物和服务,通过公开征集程序,确定第一阶段入围供应商并订立框架协议,采购人或者服务对象按照框架协议约定规则,在入围供应商范围内确定第二阶段成交供应商并订立采购合同的采购方式。

各种采购方式都有其明确的适用情境、详细的规定细则。《政府采购法》大的框架之下,还有各部门规章、办法、地区规定、具体单位的操作规程等,繁复之极。详细可参看,中国政府采购网(http://www.ccgp.gov.cn)。

其内在逻辑,无外乎保证政府采购的公开透明、减少暗箱操作与利益输送,同时控制预算,降低采购成本

所以公开招标,让符合条件的供应商充分竞争,成为了政府采购最主要的形式。
 
 
 
02
单一来源采购的适用场景
 

《政府采购法》第三十一条规定,符合下列情形之一的货物或者服务,可以依照本法采用单一来源采购方式采购:

(一)只能从唯一供应商处采购的;
(二)发生了不可预见的紧急情况不能从其他供应商处采购的;
(三)必须保证原有采购项目一致性或者服务配套的要求,需要继续从原供应商处添购,且添购资金总额不超过原合同采购金额百分之十的。
 
基因测序、或放大到IVD领域、生命科学领域,自有其行业特殊性:

  • 技术的高壁垒,容易形成细分领域的寡头局面---对应“唯一供应商”;

  • 类似新冠的重大公共卫生事件---对应“不可预见的紧急情况”;

  • 系统的封闭性(设备耗材专机专用)---对应“保证原有采购项目一致性或者服务配套的要求”
 
所以可以看到,基因测序领域、或生命科学领域,按“单一来源采购”方式进行的项目,并不鲜见


由于《政府采购法》对于部分适用情境存在模糊的地带,《政府采购法实施条例》有更详细的规定。
 
关于第一种情形,《政府采购法实施条例》第二十七条规定,系指因货物或者服务使用不可替代的专利、专有技术,或者公共服务项目具有特殊要求,导至只能从某一特定供应商处采购。

《〈政府采购法实施条例〉释义》对该条阐释说明,使用专利或者专有技术的项目采用单一来源方式采购的,需同时满足三个方面的条件:

(1)项目功能的客观定位决定必须使用指定的专利、专有技术或者服务,而非采购人的主观要求。仅因项目技术复杂或者技术难度大,不能作为单一来源采购的理由;

(2)项目使用的专利、专有技术或服务具有不可替代性

(3)因为产品或生产工艺的专利、专有技术或服务具有独占性,导至只能由某一特定供应商提供。
 
第二种情形相对好理解,指由于不可预见的事件或原因(如地震、海啸等)导至从时间等方面难以满足要求,无法从其他供应商处采购,客观上只能从某一供应商处采购
 
第三种情形包含两种类型。

第一类为“一致性或者服务配套”要求下的单一采购,指采购人为保持与原有项目功能上的有效对接,或对原有项目进行系统升级,受制于原供应商的产品技术要求或规格型号匹配等因素,只能继续从原供应商处采购。

第二类为“添加”要求下的单一采购。



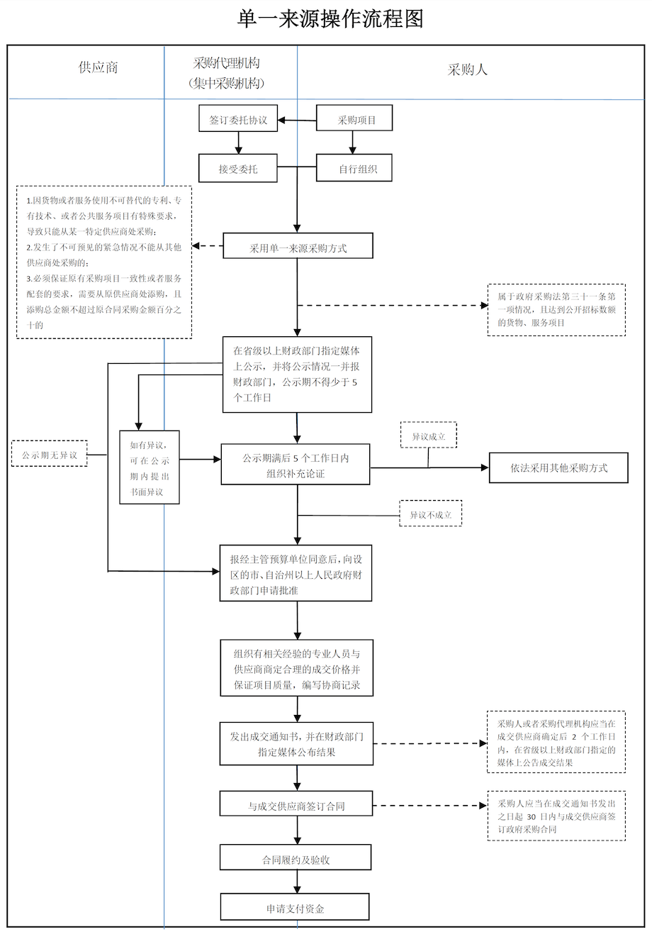
03
单一来源采购的流程
 

由于单一来源采购的采购方式的不充分竞争,容易被操作利用,所以在具体实践中,政府有严格的报批程序规定。具体流程如下:

1、采购预算与申请:采购人编制采购预算,填写采购申请表并提出采用单一来源采购的理由,经由上级主管部门审核后提交财政管理部门,其中因货物或服务使用不可替代的专利、专有技术,或公共服务项目有特殊要求,导至只能从唯一供应商处采购的,且达到公开招标数额的货物、服务项目,应当由专业技术人员论证并公示,公示情况一并报财政部门。
 
2、采购审批:财政行政主管部门根据采购项目及相关规定确定单一来源采购这一采购方式,并确定采购途径——是委托采购还是自行采购。
 
3、代理机构选定:程序与公开招标相同。
 
4、组建协商小组:由代理机构协助组建协商小组。
 
5、协商情况记录:采购小组与供应商协商,由于经过技术论证,协商的焦点主要是价格,协商小组通过协商帮助采购人获得合理成交价并保证采购项目质量,协商情况记录应该由协商小组成员签字认可,有异议的应当签署不同意见并说明理由。
 
6、签发成交通知书:将谈判确定的成交价格报采购人,经采购人确认后签发成交通知书。
 

图片取自网络

 

04
单一来源采购理由鉴赏
 
  
对于供应商而言,进入单一来源采购环节,即是提前锁定胜局,这比下场与友商厮杀混战容易很多,也显得体面很多。

当然“容易”只是明面看上去容易,背后的工作并不轻松,有过操作经验的同行想必感同身受,天上从不会无缘无故掉下馅饼。
 
既然工作要提前做好,戏就得演足,至少明面上挑不出明显的bug,不至于招受友商质疑,让客户同盟陷入不利局面。这样,单一来源采购的采购理由,或专家论证意见就很重要。
 
我们看看近几年同行们的“优秀标的”,都是怎么干的:

 
(1)一份“专家论证表”的一般样式

(具体形式不同,但内在逻辑一致):

案例1:


案例2:




(2)使用“唯一”作为单一来源采购理由

 
具体表现在:需求参数设置  唯一产品满足条件  区域的唯一代理商 

关于这种唯一性的操作的灵活性,可以参看之前推文:【瞎侃】华大的业绩说明会,教你如何做公司和产品定位

(*注意案例发生时间,部分已不适合当下情况。)

【案例1】
采购项目:北京肿瘤医院基因检测技术服务项目
采购单位:北京肿瘤医院
项目预算:580.0 万元
拟定供应商:南京世和基因
申请理由:
南京世和基因生物技术有限公司在基因检测方面具有多项专利技术,能够精准的提供基因检测服务。北京肿瘤医院即将委托的14项基因检测服务,包括早期肺癌、肺癌、胃癌、肠癌、肝胆肿瘤、食管癌、泌尿系统肿瘤、乳腺癌、妇科肿瘤、血液肿瘤/淋巴瘤多基因检测、全景肿瘤驱动基因检测、癌症遗传风险预警、乳腺癌21基因检测、DNA序列测定。上述委托服务均为南京世和基因生物技术有限公司专利技术,只能从该公司获得基因检测技术服务 
链接:
http://www.ccgp.gov.cn/cggg/dfgg/dylygg/201807/t20180713_10272397.htm
 

【案例2】 
采购项目:肿瘤十基因突变检测试剂
采购单位:温州市中心医院
项目预算:78w
拟选供应商:厦门艾德生物
申请理由:
中心医院精准医疗中心需要搭建精准检测项目,满足指南推荐及临床需求。目前有10基因检测、具备CFDA的试剂只有厦门艾德生物医药科技股份有限公司一家(原文更详细)。
 


链接:
https://www.tianyancha.com/bid/3f65a99783f011ea85737cd30aeb144c
 

 【案例3】 
采购项目:吉安市免费基因检测项目
采购单位:吉安市卫生健康委员会
项目预算:3480万元
拟选供应商:华大基因
申请理由:


链接:
https://www.jxsggzy.cn/web/jyxx/002006/002006005/20200523/f136d30c-e5b9-4a18-8a28-0cfbcbd1ca12.html
 
 
  【案例4】 
采购项目:第三代地中海贫血相关基因检测外送服务
采购单位:柳州市妇幼保健院
项目预算:--
拟选供应商:贝瑞基因
申请理由:
Single Molecule Real TimeSMRT第三代地中海贫血测序专利技术,国内仅此一家开展该地贫检测服务。本项目为前期科研合作进行临床项目转化,已进行了可行性评估,质量符合本单位的临床和科研项目要求,可以临床应用。

链接:
http://www.lzsfy.com/tender/2022/xboVk3ag.html
 
 
 【案例5】 
采购项目:可便携式第三代测序仪
采购单位:--
项目预算:6.92w
拟选供应商:国药控股重庆泰民医药有限公司(Oxford Nanopore公司在地区唯一代理
申请理由:
拟购设备主要用于野外现场检测,要求体积小易便携,可随时随地进行测序。经初步调研,目前市场上仅有Oxford Nanopore公司MiniIon型号属于便携式三代测序仪,无其他同类产品可选。基于以上客观原因,该项目符合《政府采购法》和《军队物资采购管理规定》第三十一条第(一)款“只能从唯一供应商处获得”之规定,因此建议采用单一来源方式采购,特予公示。
链接:
http://www.ccgp.gov.cn/cggg/dfgg/dylygg/202106/t20210618_16433114.htm
 
 
  【案例6】 
采购项目:宏基因组测序及分析项目
采购单位:青海大学
项目预算:923000
拟选供应商:北京美吉桑格生物医药科技有限公司
申请理由:
课题组经市场调研,北京美吉桑格生物医药科技有限公司可提供最低的测试价格,同时能够开放服务器资源供课题组使用,且平台服务器操作方便。该公司进行技术服务测试可以快速完成测试要求,而其他公司无法满足以上全部要求。经专家论证,特申请以单一来源方式采购北京美吉桑格生物医药科技有限公司测序及分析技术服务。
 
链接:
https://www.qhu.edu.cn/tzgg/51062.htm
 
 

(3)使用“一致性或配套服务”作为单一来源采购理由
 

这一点比较好理解,也好操作。主要体现在已采购设备,需要继续采购配套试剂或耗材,由于是封闭系统,专机专用,只能从原供应商采购。
 
【案例7】 
采购项目:新冠测序试剂耗材的采购
采购单位:深圳国际旅行卫生保健中心(深圳海关口岸门诊部)
项目预算:802,640.00
拟选供应商:深圳市欣海凌生物科技有限公司(华大智造授权的区域唯一合法代理商)
申请理由:
根据总署的相关要求,对于新冠核酸阳性样本需开展测序工作,卫生检疫中心实验室严格落实总署要求。实验室现有华大智造的测序仪MGISEQ-200RS、自动化文库制备系统MGISP-100RS等仪器设备。以上设备所需试剂耗材属于专机专用其他品牌耗材和试剂不能用于该设备,故该批基因测序仪相关产品只能从经华大授权的在深圳国际旅行卫生保健中心(深圳海关口岸门诊部)单位的唯一合法代理商深圳市欣海凌生物科技有限公司处获得。鉴于以上原因,采购人拟按程序选定深圳市欣海凌生物科技有限公司作为本项目的唯一供应商。 
链接:http: //www.customs.gov.cn/shenzhen_customs/zfxxgk15/2966748/zfcg14/cggg/4265618/index.html
 
 
【案例8】 
采购项目:新型冠状病毒基因测序试剂
采购单位:甘肃省疾病预防控制中心
项目预算:50w
拟选供应商:甘肃华大新业生物技术有限公司(地区唯一代理机构)
申请理由:
因中心实验室目前建立的病原测序平台均为进口仪器,测序时必须使用与仪器相匹配的专机专用试剂盒,为保证实验结果及时、准确、可靠,特申请使用单一来源采购方式购买原装进口并与原机型匹配的病原新型冠状病毒基因测序试剂。本次采购拟定的唯一供货商甘肃华大新业生物技术有限公司为北京微未来科技有限公司、illumina公司、Life Technologies Holdings Pte Ltd公司产品的甘肃疾控系统唯一授权代理商。根据《中华人民共和国政府采购法》第三十一条规定,采用单一来源方式采购。
链接:
http://www.ccgp-gansu.gov.cn/web/article/402882817c9bc90d017ca25f58b21a40.html
 

【案例9】 
采购项目:Nanopore测序试剂包
采购单位:内蒙古农业大学
项目预算:159.14 万元
拟选供应商:北京金果壳生物医学(Nanopore在中国北区的唯一代理机构)
申请理由:
内蒙古农业大学乳品生物技术与工程教育部重点实验室采购Nanopore新一代测序系统,因其具有超长测序读长、测序周期快等特点,结合实验室在研相关项目任务需求,拟采购订购115张芯片及配套试剂盒的试剂包,预计可满足nanopore测序系统运行6-8个月。该测序试剂目前全球只有nanopore一个厂家,在中国大北区只有北京金果壳生物医学工程技术有限公司一家代理机构,特申请采用单一来源采购。
链接:
https://gzc.imau.edu.cn/info/1077/1871.htm
 
【案例10】 
采购项目:VisionSeq1000自动化高通量基因测序鉴定系统专用配套试剂盒
采购单位:海南医学院
项目预算:39.986万元
拟选供应商:广州微远基因
申请理由:专机专用
链接:
http://www.hainmc.edu.cn/zczx/info/1092/2404.htm
 
 
 
05
单一来源采购的异议


如果你是友商,看到目标客户单位突然发布单一来源采购公告,可能会提请质疑。这里需要注意一点:

与公开招标不同,单一来源采购的“质疑”(官方话语是异议,没有质疑一说)程序前置,供应商只能在公示期间提出异议采购人、采购代理机构收到对采用单一来源采购方式公示的异议后,应当在公示期满后5个工作日内,组织补充论证,论证后认为异议成立的,应当依法采取其他采购方式;论证后认为异议不成立的,应当将异议意见、论证意见与公示情况一并报相关财政部门。采购人、采购代理机构应当将补充论证的结论告知提出异议的供应商、单位或者个人。应商针对单一来源异议被驳回,无法再次异议
 
所以,如果铁了心要正面硬刚,需要注意这个时间限制,要在政策法规的框架下进行。
 
同时,质疑也有相当的风险,最大的风险可能在于把目标客户推向敌对面,彻底断绝未来合作的可能性。所以一般面对这种情况,除了捶胸顿足,还要和客户好言相劝“下次一定要考虑考虑我们”。
 
当然,所有的事情都不是绝对的。客户内部关系错综复杂,区域代理商的能量也不可小觑,无论政策法规如何详细,无论招投标工作到于何处,在具体操作实践中,都兼具更大的灵活度与复杂性

笔者经验限制,不再延伸赘述。

留言区,可以聊聊,您遇到的经典招标案例。

声明:
1、凡本网注明“来源:小桔灯网”的所有作品,均为本网合法拥有版权或有权使用的作品,转载需联系授权。
2、凡本网注明“来源:XXX(非小桔灯网)”的作品,均转载自其它媒体,转载目的在于传递更多信息,并不代表本网赞同其观点和对其真实性负责。其版权归原作者所有,如有侵权请联系删除。
3、所有再转载者需自行获得原作者授权并注明来源。

最新评论

关闭

官方推荐 上一条 /3 下一条

客服中心 搜索 官方QQ群 洽谈合作
返回顶部